[VOD/KIT]ARM Cortex-A9&FPGA内蔵SoC Zynqで初体験!オリジナル・プロセッサ開発入門
LチカからI$^2$C/SPIコアの使い方,割り込み処理,FreeRTOSを使った統合システムの構築まで
2023年4月15日
|
|---|
- 型名:mz-zynq-on1
- 仕様:キット,開発・実習用ソース,講義628分,解説776頁
- 定価:129,800円(税込・送料無料)
- 著者・講師: 中村 晋一郎/Shinichiro Nakamura
- 企画編集・主催: ZEPエンジニアリング株式会社
- 1人当たり1ライセンスです
- 関連製品:[VOD/KIT]一緒に動かそう!Lチカから始めるFPGA開発【基礎編】
- 関連製品:[VOD/KIT]一緒に動かそう!Lチカから始めるFPGA開発【基礎編&実践編】
- 関連製品:[VOD/KIT]Xilinx製FPGAで始めるHDL回路設計入門
- 関連製品:[VOD/KIT]ARM Cortex-A9&FPGA内蔵SoC Zynqで初体験!オリジナル・プロセッサ開発入門
- 関連製品:[VOD/KIT]実習キットで一緒に作る!オープンソースCPU RISC-V入門
- 関連記事:オール・トランジスタ4ビットCPUの製作とFPGA開発 [Vol.3 Lチカで学ぶFPGA開発体験]
概要
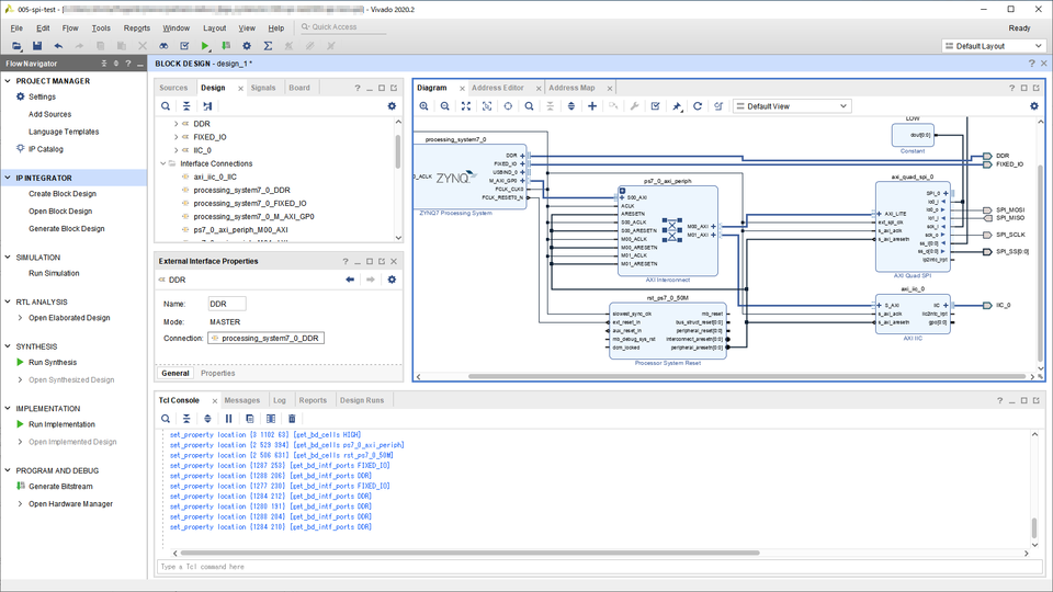
本VOD製品は,Xilinx製SoCデバイスZynq-7010搭載の開発ボード「ZYBO Z7-10」,設計開発環境「Vivado」,統合ソフトウェア・プラットフォーム「Vitis」を使ったオリジナル・プロセッサ開発の基本をマスタできる講義ビデオ付きパーツセットです.
Vivado側では,ブロック設計機能を使ってARMプロセッサと各種ペリフェラルを構成し,それらをVitis側でソフトウェアを使って制御する一連の流れを体験します.Vivado側で構成したハードウェアとVitis側のソフトウェアを見比べながら総合的な学習を進めることができるコースになっています.具体的な制御例としてSPIとI$^2$Cコアの使い方や,リアルタイムOS(FreeRTOS)を使った統合システムの構築方法にも触れますので,実際のシステム設計に近い内容も体験できます.
実習用パーツセットに加え,丁寧な解説ビデオと,770頁を超える講義テキストが同梱されています.同梱の説明書(下記)には,講義ビデオや講義テキストの視聴を可能にするパスワードが記載されています.
本製品のすべての映像,画像,文書テキスト,ソースコードは著作権法によって厳格に守られています.無許可の転載,複製,転用は法律により罰せられます.
特徴1.はんだ付け不要!すぐに実験を始められるパーツセット
- ZYBO Z7-10 Zynq-7010開発ボード
- Pmod OLEDrgb Pmod96×64有機ELディスプレイ
- Pmod HYGRO 温湿度センサ
- マイクロUSBケーブル
- 電源アダプタ
特徴2.充実の講義テキスト(全776頁)
- 基本ワークフローとGPIO出力編
- 予備知識編
- I$^2$Cペリフェラル操作編
- 2種類のプラットフォーム編と割り込み処理編
- SPIペリフェラル操作編
- 統合システム構築編
特徴3.基礎から丁寧に解説!680分超の講義動画
- 第1章_基本ワークフローとGPIO出力編(2:00:30)
- 第2章_予備知識編(1:07:14)
- 第3章_I$^2$Cペリフェラル操作編(2:21:45)
- 第4章_第1~3章のまとめ(10:31)
- 第5章_2種類のプラットフォーム編と割り込み処理編(1:57:17)
- 第6章_SPIペリフェラル操作編(1:40:12)
- 第7章_統合システム構築編(2:14:16)
特徴4.確実に動く!講師のお手本ソースコード10本超
自分の手でソースコードを入力することはとても重要ですが,慣れるまでは,なかなか思うように動いてくれないものです.LEDの点滅制御やI$^2$C/SPIコアの使い方,割り込み処理,
reeRTOSを使った統合システムの構築まで,講師が作成したソースコードを10点以上提供いたします.
目次
(1)基本ワークフローとGPIO出力編
- VivadoとVitisを使った開発ワークフロー
- LEDを点滅させるシステムを実現しながら,ドキュメントの参照方法を学ぶ
(2)予備知識編
- 実務で役立つプロジェクト再現性確保
- Pmodインターフェースの特徴
(3)I2Cペリフェラル操作編
- 温湿度センサの制御を通じてI2Cコアの使い方を学ぶ
- プロセッサ(PS)に接続されたスイッチの読み取り方
(4)2種類のプラットフォーム編と割り込み処理編
- 2種類(スタンドアロン&FreeRTOS)のプラットフォームの違い
- システムで欠かせない割り込みについて
- 論理回路(PL)に接続されたスイッチの読み取り方
(5)SPIペリフェラル操作編
- OLEDスクリーンの制御を通じてSPIコアの使い方を学ぶ
- ソフトウェア操作ならではの応用
(6)統合システム構築編
- 複数の部位から構成されるシステムの実現方法
- リアルタイムOS(FreeRTOS)の使い方
- 統合システムを構築する上でのポイント
講義の目標
- VivadoとVitisを組み合わせた一連の開発フローを理解できる
- 基本ワークフローに慣れながら各種ペリフェラルにも触れ,最終的な組み込みシステムの流れを理解する
- リアルタイムOS(FreeRTOS)を使ったシステム統合までを理解し,実践的な知識を身につける
実習に必要なもの
- CPU:Intel Core i7以上(推奨)
- OS:Windows 10(必須)
- ディスク:SSD必須(空き容量512GB以上)
- メモリ:16GB以上必須
- 画面:フルハイビジョンを2面以上(推奨)
- Vivado Design Suite HLxエディション – 2020.2 Full Productのインストール
対象
- マイコンに触れた経験のある方
- FPGAに触れた経験のある方
- ソフトウェア開発者でFPGAを使った開発に興味のある方
- ハードウェア開発者でFPGAを使った開発に興味のある方
- VivadoやVitisを使った開発に興味のある方
- Xilinx EDKなど,過去のツールに触れたことのある方
本製品を購入された方へ
講義ビデオと講義テキストの視聴方法は,下記リンク先(青字)をクリックし,本製品同梱の説明書に書かれたパスワードを入力してください.
講義ビデオ(著作権保護のためパスワードがかけられています)
- 第1章_基本ワークフローとGPIO出力編(2:00:30)
- 第2章_予備知識編(1:07:14)
- 第3章_I$^2$Cペリフェラル操作編(2:21:45)
- 第4章_第1~3章のまとめ(10:31)
- 第5章_2種類のプラットフォーム編と割り込み処理編(1:57:17)
- 第6章_SPIペリフェラル操作編(1:40:12)
- 第7章_統合システム構築編(2:14:16)
講義テキスト(著作権保護のためパスワードがかけられています)
- zynq_documnets.zip(12本)
筆者設計のお手本ソースコード(著作権保護のためパスワードがかけられています)
- projects.zip(12本)
補助資料(著作権保護のためパスワードがかけられています)
- 環境構築編.pdf
※講義ビデオの閲覧前に本ドキュメントを参照して環境をセットアップしてください - トラブルシューティング.pdf





























































